NETGEAR is aware of a growing number of phone and online scams. To learn how to stay safe click here.
Forum Discussion
CFesta
Aug 10, 2023Tutor
LM1200: Throughput 2
Good morning. I just bought a LM1200, it works as expected for now. However, I have a degradation of the wired connection in download speed and ping. Without the device (router directly connecte...
mcuadrado
Aug 28, 2023Guide
I need to check this on my side, i will recieve a LM1200 this week and will double check and revert here. I´ve been on holidays
mcuadrado
Aug 30, 2023Guide
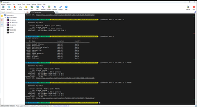
Im checking right now on my home this scenario, and LM1200 is getting almost all my juice , can you check this scenario on your side to ?
ONT -- LM1200 -- Laptop
)) Movistar backup
ONT is a 1 Gbps line,
- mcuadradoAug 30, 2023Guide
and these are my results with this topology , i see minimum impact ( normal ) causing by RBR760 addition in the topology.
ONT -- LM1200 -- RBR760 -- Laptop
(( Backup Movistar