NETGEAR is aware of a growing number of phone and online scams. To learn how to stay safe click here.
Forum Discussion
shardie
Jun 09, 2018Aspirant
Advise please : how should i use my readyNas
Hi all.
ive recently got two ReadyNas’s and have been using both, however im not sure if im using them correctly or at least the best way. Can i get some advice from you guys as i am used to us...
StephenB
Jun 09, 2018Guru - Experienced User
Personally I wouldn't use RAID-0 on either NAS. Though if you really need the extra space on the RN2100 I guess you could do that (backing it up to the RN2120 configured as XRAID).
If your switch supports link aggregation you can use both NICs - ether setting it up as static LAG on the switch (round robin on the two NAS), or you can use LACP on both switches.
How many users do you have?
shardie
Jun 10, 2018Aspirant
Well for now there are only 2 fulltime users. Other users are my kids (Plex) and my wife (accessing files now and again.)
It seems from the forums that the 2100 is the better NAS than the 2120, if the RAM is upgraded. Both NAS's are running 6.9.3.
No, my switch doesnt support link aggregation at all.
Why would you not use Raid 0 when there is a constant backup? What Raid would you suggest? For backups, would you suggest using Resilio or just the normal backup jobs?
- StephenBJun 10, 2018Guru - Experienced User
Thanks for sharing your pictures BTW, and details on your chassis mods.
shardie wrote:
Well for now there are only 2 fulltime users. Other users are my kids (Plex) and my wife (accessing files now and again.)
Then LACP link aggregation won't have much (if any) benefit. With two simultaneous users there's only one chance in four that data flows in both directions would use both NICs. A static LAG might give you some performance increase when two users are accessing simultaneously - it depends on whether the performance is limited by disk seek time or by the network. But for both you'd need a smart/managed switch.
With an unmanaged switch, you could try the ALB and TLB aggregation modes. They do sometimes misbehave - if they do, you'd just turn them off again. I'd suggest leaving using one NIC for now, and if performance seems to be an issue then try enabling one. TLB only applies to the NAS->PC direction, ALB applies to both directions.
shardie wrote:
Why would you not use Raid 0 when there is a constant backup? What Raid would you suggest?
With RAID-0, when one disk fails, you lose all the data on all the disks - including your plex database btw. It's not expandable, so if you need more space you'll need to destroy the current volume, upgrade the drive(s), create a new volume, and restore all the data from your backup.
That's inconvenient at least - and if a second disk fails on the backup NAS before that process completes, then you'd lose data. Multiple disk failures do occur from time to time.
I'd suggest XRAID, which would keep your data available through a single disk failure, and can be expanded without down time. As I mentioned earlier, you could split the difference and run RAID-0 on the RN2100 and XRAID on the 2120. That addresses the multiple-disk failure scenario, and gives you a bit more space on the RN2100. But personally I'd use XRAID on both, especially since you are using the storage for business (as well as home).
Also, if your rack isn't protected by a UPS, you should consider adding that. Lost writes can result in loss of RAID sync (which can lead to data loss), and power surges can damage disks. You could protect the two NAS and the switch with a single UPS. The main NAS can monitor the UPS via USB, the backup can monitor it over the network (from the main NAS). Then both NAS have some protection against power surges, would remain operational during short power glitches, and would cleanly shut down during an extended power outage.
shardie wrote:
Why would you not use Raid 0 when there is a constant backup? What Raid would you suggest? For backups, would you suggest using Resilio or just the normal backup jobs?
I use normal backup jobs (one set up for each share). They run daily. In addition, I have custom snapshots enabled for each share (on both the RN526 main NAS and the RN524 backup), usually set for 3 months retention (though some are shorter). These are also taken daily.
On the main NAS, the snapshots allow me to roll back to a previous version if I accidently delete a file (or overwrite it). Some shares aren't suitable for snapshots (one common example is shares used for torrent download) - if you like you could explain your video editing usage a bit more, and we could explore that.
However, on the backup NAS, I'd enable snapshots on all shares, as it provides a bit of versioning.
I wouldn't use Resilio for backup, since you don't have any way to verify that everything was backed up, and there is no guarantee that the backup is coherent. That is, if your project modifies several files, you might end up with a mix of updated and original files on the backup.
In your case, I'd suggest running the backup jobs on the main NAS. It will automatically snapshot the share, back up the snapshot, and then delete the snapshot with it's finished. That guarantees coherency (any files updated during the backup are backed up on the next backup pass).
- shardieJun 10, 2018Aspirant
WONDERFUL... Thanks for the comprehensive reply.
1. I think I will use one network instead of dual (untill one day I grow up and get 10g network #dreaming)
2. I think you right, I should convert to XRaid.
3. Yep, a UPS is definitely needed.
4. I think I am going to use Resilio for a sync between the server and our workstations. We have one WORK folder where we do graphic design and that folder needs to be synced with all designers (only 2 of us for now).
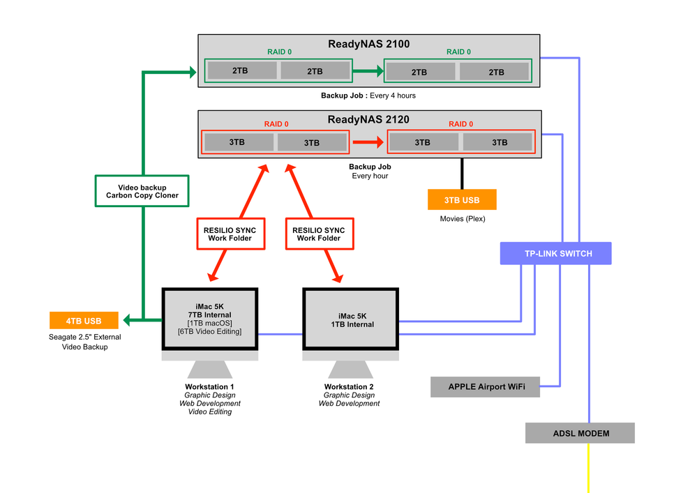
I have made a diagram of the current network. The ADSL Modem is in my home (40m Cat6 cable), while my studio is in my garage. Thats why I created another wifi in the studio via a Apple Airport.
QUESTION : The main thing is should I use the RN2120 or the RN2100 as the MAIN NAS. This will share our pictures, vectors, music, Fonts, Downloads, Cloudk Syncs (dropbox, OneDrive), Software Updates, Tutorials, Drivers, Books etc etc). The RN2100 has 2mb RAM but I can upgrade to 4mb soon. What is your opinion of the 2120 vs 2100 ?
- StephenBJun 10, 2018Guru - Experienced User
shardie wrote:
QUESTION : The main thing is should I use the RN2120 or the RN2100 as the MAIN NAS.
Note that I don't own either one. Your 2100 must be a 2100v2 (otherwise it couldn't run OS-6). so it uses the same Atom D510 CPU as the Pro-4. The RN2120 uses an ARM processor - there is a RN2120v2 also, which has a faster CPU.
My impression is that the RN2100v2 is faster than the RN2120v1, and about the same as the RN2120v2. If performance is about the same, I'd use the RN2120 as the main NAS, because it is newer.
Related Content
NETGEAR Academy

Boost your skills with the Netgear Academy - Get trained, certified and stay ahead with the latest Netgear technology!
Join Us!