NETGEAR is aware of a growing number of phone and online scams. To learn how to stay safe click here.
Forum Discussion
Tinnsoldaten
Dec 31, 2021Aspirant
ReadyNas 104 remove bonded network
How to remove bonded network?
I tried in the menu to select delete but after regaining access to menu, bond0 is still there.
Second question.
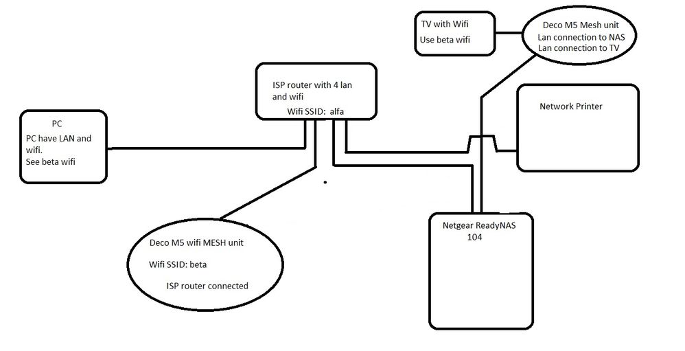
I just got new TV, issue is that LAN cable is too short.It no longer reach with ISP router that is hub for all network components in house. Its now LAN connected via MESH unit, from NAS port 1 to port on mesh and next port on mesh to TV.Port 0 on NAS is connected to ISP router. This allow TV to get acces via LAN to internet, but I dont see NAS.
Any way I can setup NAS so that I regain full connection with TV-NAS-PC ?
As it is now with the current setup, I see NAS drop out from network from time to time. It halts the use of apps that are using storage in NAS.
PC have LAN connection and Wifi
Tinnsoldaten wrote:
What switch would you choose this purpose ?
D-Link Web Smart DGS-1210-10P PoE Switchor
TP-Link TL-SG108E Unmanaged, QoS, IGMP Snooping
The TP-Link would be fine - no need for a managed switch. If course if you have PoE devices, then a PoE switch would make sense - but otherwise would just waste money.
The Netgear GS108 would also work.
19 Replies
Replies have been turned off for this discussion
- TinnsoldatenAspirant
- TinnsoldatenAspirant
This is my current setup
- StephenBGuru - Experienced User
Tinnsoldaten wrote:
This is my current setup
Is routing enabled on the Deco?
What IP address range are you using for the Deco? Also what address range are you using for the ISP router?
What firmware is running on the RN104?
No matter how the Deco is set up, having bonding enabled on the RN104 is also going to be a problem.
But I am still thinking that double-routing is getting in the way here, especially if the TV is using DLNA. That won't go through a NAT firewall (and the Deco is providing that if it is in router mode).
FWIW, I also double-route, but everthing is connected to my inner router (which is an Orbi mesh).
- StephenBGuru - Experienced User
Tinnsoldaten wrote:
Port 0 on NAS is connected to ISP router. This allow TV to get acces via LAN to internet, but I dont see NAS.
Any way I can setup NAS so that I regain full connection with TV-NAS-PC ?The Deco M5 is a router, so you are double-routing. That's why the TV isn't finding the NAS.
Options are
- disable routing on the Deco (not sure if this is possible - I'm not seeing it in the manual)
- connect all your devices to the Deco, and disable the WiFi in the ISP router.
Tinnsoldaten wrote:
How to remove bonded network?
I tried in the menu to select delete but after regaining access to menu, bond0 is still there.What firmware are you running on the RN104?
Any warnings about the OS (root) partition being full?
- TinnsoldatenAspirant
I am thinking of placing something instead of mesh next to tv , switch maybe, I think that might solve the issue with seeing NAS, not sure, my networking skills are rusty...
The Deco only have 2 ports , I need 4 in to manage.
About disabling router function, if I leave Deco without power, will it become a switch ?
My NAS have latest firmware. 6.10.6Yes, I have a less than 10% capasity message in log
About that, I was deleting loads of files from NAS, but no change in size free.
Related Content
NETGEAR Academy

Boost your skills with the Netgear Academy - Get trained, certified and stay ahead with the latest Netgear technology!
Join Us!