NETGEAR is aware of a growing number of phone and online scams. To learn how to stay safe click here.

Forum Discussion

ctmoore's avatar
ctmoore
Aspirant
Oct 26, 2018
Solved

trying to get tftp upload to work on XS748T

System information: 

XS748T ProSAFE 48-Port 10-Gigabit Smart Managed Switch, S/W version 6.5.1.31, Boot version 1.0.0.0

 

 

I've been having some trouble configuring this switch so that I can use tftp to upload a copy of the running configuration.

 

 

Description of my setup. Our switches are on a private network C, though they are routing traffic from two public networks A and B, which is all nat'ed by an ubuntu server. All this stuff works generally; I am actually trying to replace some decade old HP procurve switches and upgrade to 10G in the process.  Most of our traffic is on vlan 441, though I haven't done much configuration of that besides adding it to the vlan tables; I got stuck when I wanted to verify I could upload and save configurations for backup & emergency restores.  I did set routing tables for the A and B networks (lines 408/409 in the included config file, although the behavior seems to indicate I didn't??

 

The switch is getting its uplink via a copper cable sfp+ connection from port 48 to an Arista switch (already perfectly functional for the rest of our network). The port for that connection is set up as:

interface Ethernet2
   description Uplink to sw-b11
   switchport access vlan 441
   switchport trunk native vlan 441
   switchport trunk allowed vlan 115,433,439,441,453-459
   switchport mode trunk

 

In any case I have the following that works:

* the switch has a static IP address in the private network C

* I can reach it on the website interface by using the http://IP address 

* I have a test server on one of its ports (#37), and that test server is working entirely as expected (can reach the outside networks A and B, it is getting its address from dhclient, and PXE boot is correctly served up)

* servers on the A and B networks can successfully ping the switch

* the switch can only ping servers on the C network

* dns name servers seem to work (they are on the A network, plus google's fallback)

 

And the following that do not work

* nmap from networks A or B to the switch fail

* the switch cannot ping anyone outside of network C

* the switch cannot use tftp to upload a copy of its config to a server on the A network

* I could not get the ntp/time servers to work

 

Note that every server that I am using or connecting to my network is a *nix server ( mostly Ubuntu, some Debian and an odd solaris, freebsd, etc ). No Windows at all, so please don't try to describe solutions using Windows stuff.

 

I've enclosed a copy of the running configuration (using the USB port)  that's been lightly anonmyized, but the A/B/C ip addresses should be fairly clear from context.

 

Thanks in advance!

 

....

Oh... I guess I can't include a text file. OK, here's a pasted copy. Lines 408/409 are in the last three or four lines.

 0x4E470x010x00xs748t 6.5.1.31 0x000000000x00000000000000
config-file-header
sw-b11
v6.5.1.31 / RLINUX_800_120
CLI v1.0
set system
@
lacp system-priority 32768
vlan database
vlan 441
exit
voice vlan oui-table add 0001e3 SIEMENS_________________
voice vlan oui-table add 00036b CISCO1__________________
voice vlan oui-table add 00040d AVAYA1__________________
voice vlan oui-table add 001243 CISCO2__________________
voice vlan oui-table add 001b4f AVAYA2__________________
voice vlan oui-table add 0060b9 NITSUKO_________________
voice vlan oui-table add 00d01e PINTEL__________________
voice vlan oui-table add 00e075 VERILINK________________
voice vlan oui-table add 00e0bb 3COM____________________
ipv6 icmp error-interval 1000 100
qos advanced ports-trusted
qos advanced-mode trust cos
priority-queue out num-of-queues 0
hostname sw-b11
logging origin-id ip
username admin password encrypted xxx

privilege 15
snmp-server engineID local xxxx
snmp-server location B11-21
snmp-server contact "Administration"
snmp-server group default v3 noauth notify Default write Default
snmp-server group default v3 auth notify Default write Default
snmp-server group default v3 priv notify Default write Default
snmp-server user admin default v3 auth xxxx 
ip domain name -----
ip name-server A.x.x.8 A.x.x.10 8.8.8.8
service cpu-counters
!
interface vlan 1
ip address C.x.x.102 255.255.255.0
no ip address dhcp
ipv6 address autoconfig
!
interface xg1
lacp port-priority 128
switchport general allowed vlan add 1,441 untagged
lldp optional-tlv port-desc sys-name sys-desc sys-cap 802.3-mac-phy 802.3-lag 802.3-max-frame-size
lldp med enable network-policy location inventory
!
interface xg2
lacp port-priority 128
switchport general allowed vlan add 1,441 untagged
lldp optional-tlv port-desc sys-name sys-desc sys-cap 802.3-mac-phy 802.3-lag 802.3-max-frame-size
lldp med enable network-policy location inventory
!
interface xg3
lacp port-priority 128
switchport general allowed vlan add 1,441 untagged
lldp optional-tlv port-desc sys-name sys-desc sys-cap 802.3-mac-phy 802.3-lag 802.3-max-frame-size
lldp med enable network-policy location inventory
!
interface xg4
lacp port-priority 128
switchport general allowed vlan add 1,441 untagged
lldp optional-tlv port-desc sys-name sys-desc sys-cap 802.3-mac-phy 802.3-lag 802.3-max-frame-size
lldp med enable network-policy location inventory
!
interface xg5
lacp port-priority 128
switchport general allowed vlan add 1,441 untagged
lldp optional-tlv port-desc sys-name sys-desc sys-cap 802.3-mac-phy 802.3-lag 802.3-max-frame-size
lldp med enable network-policy location inventory
!
interface xg6
lacp port-priority 128
switchport general allowed vlan add 1,441 untagged
lldp optional-tlv port-desc sys-name sys-desc sys-cap 802.3-mac-phy 802.3-lag 802.3-max-frame-size
lldp med enable network-policy location inventory
!
interface xg7
lacp port-priority 128
switchport general allowed vlan add 1,441 untagged
lldp optional-tlv port-desc sys-name sys-desc sys-cap 802.3-mac-phy 802.3-lag 802.3-max-frame-size
lldp med enable network-policy location inventory
!
interface xg8
lacp port-priority 128
switchport general allowed vlan add 1,441 untagged
lldp optional-tlv port-desc sys-name sys-desc sys-cap 802.3-mac-phy 802.3-lag 802.3-max-frame-size
lldp med enable network-policy location inventory
!
interface xg9
lacp port-priority 128
switchport general allowed vlan add 1,441 untagged
lldp optional-tlv port-desc sys-name sys-desc sys-cap 802.3-mac-phy 802.3-lag 802.3-max-frame-size
lldp med enable network-policy location inventory
!
interface xg10
lacp port-priority 128
switchport general allowed vlan add 1,441 untagged
lldp optional-tlv port-desc sys-name sys-desc sys-cap 802.3-mac-phy 802.3-lag 802.3-max-frame-size
lldp med enable network-policy location inventory
!
interface xg11
lacp port-priority 128
switchport general allowed vlan add 1,441 untagged
lldp optional-tlv port-desc sys-name sys-desc sys-cap 802.3-mac-phy 802.3-lag 802.3-max-frame-size
lldp med enable network-policy location inventory
!
interface xg12
lacp port-priority 128
switchport general allowed vlan add 1,441 untagged
lldp optional-tlv port-desc sys-name sys-desc sys-cap 802.3-mac-phy 802.3-lag 802.3-max-frame-size
lldp med enable network-policy location inventory
!
interface xg13
lacp port-priority 128
switchport general allowed vlan add 1,441 untagged
lldp optional-tlv port-desc sys-name sys-desc sys-cap 802.3-mac-phy 802.3-lag 802.3-max-frame-size
lldp med enable network-policy location inventory
!
interface xg14
lacp port-priority 128
switchport general allowed vlan add 1,441 untagged
lldp optional-tlv port-desc sys-name sys-desc sys-cap 802.3-mac-phy 802.3-lag 802.3-max-frame-size
lldp med enable network-policy location inventory
!
interface xg15
lacp port-priority 128
switchport general allowed vlan add 1,441 untagged
lldp optional-tlv port-desc sys-name sys-desc sys-cap 802.3-mac-phy 802.3-lag 802.3-max-frame-size
lldp med enable network-policy location inventory
!
interface xg16
lacp port-priority 128
switchport general allowed vlan add 1,441 untagged
lldp optional-tlv port-desc sys-name sys-desc sys-cap 802.3-mac-phy 802.3-lag 802.3-max-frame-size
lldp med enable network-policy location inventory
!
interface xg17
lacp port-priority 128
switchport general allowed vlan add 1,441 untagged
lldp optional-tlv port-desc sys-name sys-desc sys-cap 802.3-mac-phy 802.3-lag 802.3-max-frame-size
lldp med enable network-policy location inventory
!
interface xg18
lacp port-priority 128
switchport general allowed vlan add 1,441 untagged
lldp optional-tlv port-desc sys-name sys-desc sys-cap 802.3-mac-phy 802.3-lag 802.3-max-frame-size
lldp med enable network-policy location inventory
!
interface xg19
lacp port-priority 128
switchport general allowed vlan add 1,441 untagged
lldp optional-tlv port-desc sys-name sys-desc sys-cap 802.3-mac-phy 802.3-lag 802.3-max-frame-size
lldp med enable network-policy location inventory
!
interface xg20
lacp port-priority 128
switchport general allowed vlan add 1,441 untagged
lldp optional-tlv port-desc sys-name sys-desc sys-cap 802.3-mac-phy 802.3-lag 802.3-max-frame-size
lldp med enable network-policy location inventory
!
interface xg21
lacp port-priority 128
switchport general allowed vlan add 1,441 untagged
lldp optional-tlv port-desc sys-name sys-desc sys-cap 802.3-mac-phy 802.3-lag 802.3-max-frame-size
lldp med enable network-policy location inventory
!
interface xg22
lacp port-priority 128
switchport general allowed vlan add 1,441 untagged
lldp optional-tlv port-desc sys-name sys-desc sys-cap 802.3-mac-phy 802.3-lag 802.3-max-frame-size
lldp med enable network-policy location inventory
!
interface xg23
lacp port-priority 128
switchport general allowed vlan add 1,441 untagged
lldp optional-tlv port-desc sys-name sys-desc sys-cap 802.3-mac-phy 802.3-lag 802.3-max-frame-size
lldp med enable network-policy location inventory
!
interface xg24
lacp port-priority 128
switchport general allowed vlan add 1,441 untagged
lldp optional-tlv port-desc sys-name sys-desc sys-cap 802.3-mac-phy 802.3-lag 802.3-max-frame-size
lldp med enable network-policy location inventory
!
interface xg25
lacp port-priority 128
switchport general allowed vlan add 1,441 untagged
lldp optional-tlv port-desc sys-name sys-desc sys-cap 802.3-mac-phy 802.3-lag 802.3-max-frame-size
lldp med enable network-policy location inventory
!
interface xg26
lacp port-priority 128
switchport general allowed vlan add 1,441 untagged
lldp optional-tlv port-desc sys-name sys-desc sys-cap 802.3-mac-phy 802.3-lag 802.3-max-frame-size
lldp med enable network-policy location inventory
!
interface xg27
lacp port-priority 128
switchport general allowed vlan add 1,441 untagged
lldp optional-tlv port-desc sys-name sys-desc sys-cap 802.3-mac-phy 802.3-lag 802.3-max-frame-size
lldp med enable network-policy location inventory
!
interface xg28
lacp port-priority 128
switchport general allowed vlan add 1,441 untagged
lldp optional-tlv port-desc sys-name sys-desc sys-cap 802.3-mac-phy 802.3-lag 802.3-max-frame-size
lldp med enable network-policy location inventory
!
interface xg29
lacp port-priority 128
switchport general allowed vlan add 1,441 untagged
lldp optional-tlv port-desc sys-name sys-desc sys-cap 802.3-mac-phy 802.3-lag 802.3-max-frame-size
lldp med enable network-policy location inventory
!
interface xg30
lacp port-priority 128
switchport general allowed vlan add 1,441 untagged
lldp optional-tlv port-desc sys-name sys-desc sys-cap 802.3-mac-phy 802.3-lag 802.3-max-frame-size
lldp med enable network-policy location inventory
!
interface xg31
lacp port-priority 128
switchport general allowed vlan add 1,441 untagged
lldp optional-tlv port-desc sys-name sys-desc sys-cap 802.3-mac-phy 802.3-lag 802.3-max-frame-size
lldp med enable network-policy location inventory
!
interface xg32
lacp port-priority 128
switchport general allowed vlan add 1,441 untagged
lldp optional-tlv port-desc sys-name sys-desc sys-cap 802.3-mac-phy 802.3-lag 802.3-max-frame-size
lldp med enable network-policy location inventory
!
interface xg33
lacp port-priority 128
switchport general allowed vlan add 1,441 untagged
lldp optional-tlv port-desc sys-name sys-desc sys-cap 802.3-mac-phy 802.3-lag 802.3-max-frame-size
lldp med enable network-policy location inventory
!
interface xg34
lacp port-priority 128
switchport general allowed vlan add 1,441 untagged
lldp optional-tlv port-desc sys-name sys-desc sys-cap 802.3-mac-phy 802.3-lag 802.3-max-frame-size
lldp med enable network-policy location inventory
!
interface xg35
lacp port-priority 128
switchport general allowed vlan add 1,441 untagged
lldp optional-tlv port-desc sys-name sys-desc sys-cap 802.3-mac-phy 802.3-lag 802.3-max-frame-size
lldp med enable network-policy location inventory
!
interface xg36
lacp port-priority 128
switchport general allowed vlan add 1,441 untagged
lldp optional-tlv port-desc sys-name sys-desc sys-cap 802.3-mac-phy 802.3-lag 802.3-max-frame-size
lldp med enable network-policy location inventory
!
interface xg37
lacp port-priority 128
switchport general allowed vlan add 1,441 untagged
lldp optional-tlv port-desc sys-name sys-desc sys-cap 802.3-mac-phy 802.3-lag 802.3-max-frame-size
lldp med enable network-policy location inventory
!
interface xg38
lacp port-priority 128
switchport general allowed vlan add 1,441 untagged
lldp optional-tlv port-desc sys-name sys-desc sys-cap 802.3-mac-phy 802.3-lag 802.3-max-frame-size
lldp med enable network-policy location inventory
!
interface xg39
lacp port-priority 128
switchport general allowed vlan add 1,441 untagged
lldp optional-tlv port-desc sys-name sys-desc sys-cap 802.3-mac-phy 802.3-lag 802.3-max-frame-size
lldp med enable network-policy location inventory
!
interface xg40
lacp port-priority 128
switchport general allowed vlan add 1,441 untagged
lldp optional-tlv port-desc sys-name sys-desc sys-cap 802.3-mac-phy 802.3-lag 802.3-max-frame-size
lldp med enable network-policy location inventory
!
interface xg41
lacp port-priority 128
switchport general allowed vlan add 1,441 untagged
lldp optional-tlv port-desc sys-name sys-desc sys-cap 802.3-mac-phy 802.3-lag 802.3-max-frame-size
lldp med enable network-policy location inventory
!
interface xg42
lacp port-priority 128
switchport general allowed vlan add 1,441 untagged
lldp optional-tlv port-desc sys-name sys-desc sys-cap 802.3-mac-phy 802.3-lag 802.3-max-frame-size
lldp med enable network-policy location inventory
!
interface xg43
lacp port-priority 128
switchport general allowed vlan add 1,441 untagged
lldp optional-tlv port-desc sys-name sys-desc sys-cap 802.3-mac-phy 802.3-lag 802.3-max-frame-size
lldp med enable network-policy location inventory
!
interface xg44
lacp port-priority 128
switchport general allowed vlan add 1,441 untagged
lldp optional-tlv port-desc sys-name sys-desc sys-cap 802.3-mac-phy 802.3-lag 802.3-max-frame-size
lldp med enable network-policy location inventory
!
interface xg45
lacp port-priority 128
switchport general allowed vlan add 1,441 untagged
lldp optional-tlv port-desc sys-name sys-desc sys-cap 802.3-mac-phy 802.3-lag 802.3-max-frame-size
lldp med enable network-policy location inventory
!
interface xg46
lacp port-priority 128
switchport general allowed vlan add 1,441 untagged
lldp optional-tlv port-desc sys-name sys-desc sys-cap 802.3-mac-phy 802.3-lag 802.3-max-frame-size
lldp med enable network-policy location inventory
!
interface xg47
lacp port-priority 128
switchport general allowed vlan add 1,441 untagged
lldp optional-tlv port-desc sys-name sys-desc sys-cap 802.3-mac-phy 802.3-lag 802.3-max-frame-size
lldp med enable network-policy location inventory
!
interface xg48
lacp port-priority 128
switchport general allowed vlan add 1,441 untagged
lldp optional-tlv port-desc sys-name sys-desc sys-cap 802.3-mac-phy 802.3-lag 802.3-max-frame-size
lldp med enable network-policy location inventory
!
interface Port-channel1
switchport general allowed vlan add 1,441 untagged
!
interface Port-channel2
switchport general allowed vlan add 1,441 untagged
!
interface Port-channel3
switchport general allowed vlan add 1,441 untagged
!
interface Port-channel4
switchport general allowed vlan add 1,441 untagged
!
interface Port-channel5
switchport general allowed vlan add 1,441 untagged
!
interface Port-channel6
switchport general allowed vlan add 1,441 untagged
!
interface Port-channel7
switchport general allowed vlan add 1,441 untagged
!
interface Port-channel8
switchport general allowed vlan add 1,441 untagged
!
interface Port-channel9
switchport general allowed vlan add 1,441 untagged
!
interface Port-channel10
switchport general allowed vlan add 1,441 untagged
!
interface Port-channel11
switchport general allowed vlan add 1,441 untagged
!
interface Port-channel12
switchport general allowed vlan add 1,441 untagged
!
interface Port-channel13
switchport general allowed vlan add 1,441 untagged
!
interface Port-channel14
switchport general allowed vlan add 1,441 untagged
!
interface Port-channel15
switchport general allowed vlan add 1,441 untagged
!
interface Port-channel16
switchport general allowed vlan add 1,441 untagged
!
interface Port-channel17
switchport general allowed vlan add 1,441 untagged
!
interface Port-channel18
switchport general allowed vlan add 1,441 untagged
!
interface Port-channel19
switchport general allowed vlan add 1,441 untagged
!
interface Port-channel20
switchport general allowed vlan add 1,441 untagged
!
interface Port-channel21
switchport general allowed vlan add 1,441 untagged
!
interface Port-channel22
switchport general allowed vlan add 1,441 untagged
!
interface Port-channel23
switchport general allowed vlan add 1,441 untagged
!
interface Port-channel24
switchport general allowed vlan add 1,441 untagged
!
exit
no ipv6 mld snooping querier
no ip igmp snooping querier
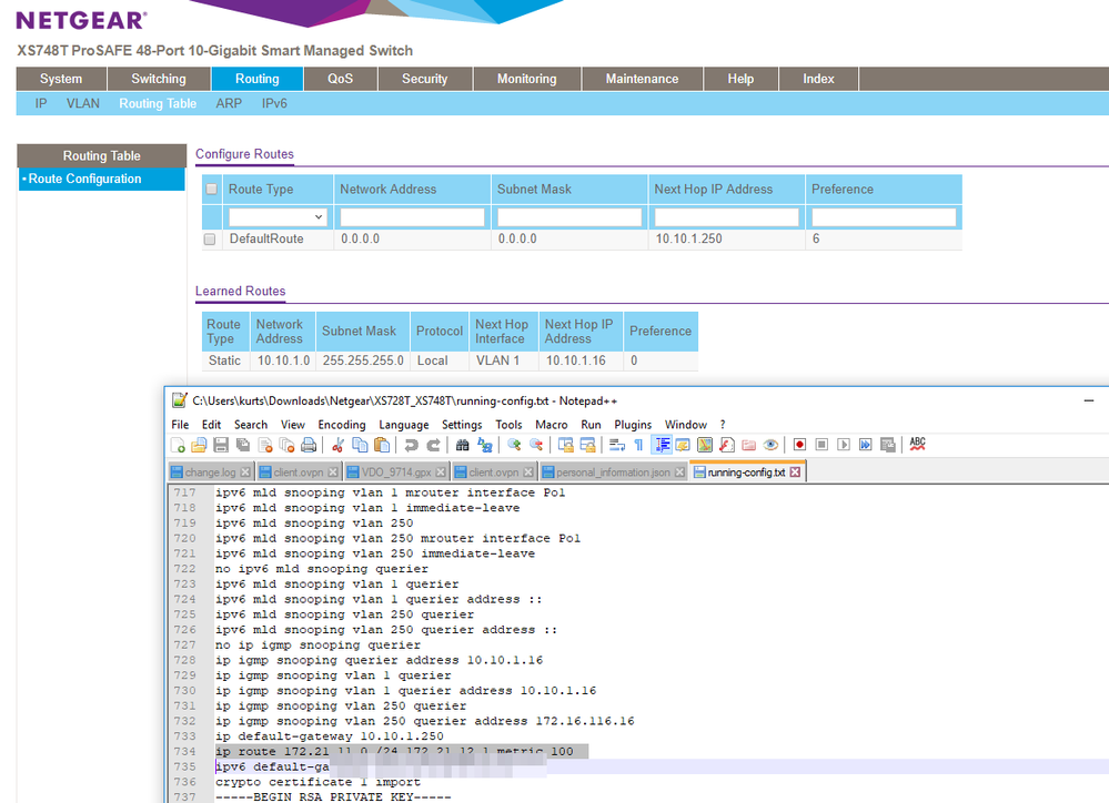
ip default-gateway C.x.x.250
ip route A.x.x.0 /24 C.x.x.250
ip route B.x.x.0 /24 C.x.x.250
snmp-server set rlManagementIpv4 rlManagementIpv4 C.x.x.102

 

  • Figured it out.  Removed all the routing on the A server, and on the switch and added back in only the minimum as follows

     

    DefaultRoute 0.0.0.0 0.0.0.0 C.x.x.250 1

     

     

    And now it's been working most of the afternoon. I'll see how it goes over the next few days :-P

     

4 Replies

  • schumaku's avatar
    schumaku
    Guru - Experienced User

    Breaking it down to one senence: It appears that the switch CPU/management interface on subnet C does ignore configured static routes neither allowing to use the Web UI nor allowing to use tftp from/to the A and B subnets.

     

    On a side note, you wrote "Our switches are on a private network C, though they are routing traffic from two public networks A and B, which is all nat'ed by an ubuntu server." The switches (at least the subject XS748T) are not routing, but plain L2 VLAN switching, isn't it?

     

    What I don't understand - why adding static default routes if the gateway (you have only one on your switch, because there are no other VLAN interfaces with IPs) is the same like the default gateway anyway?

    ip default-gateway C.x.x.250 
    ip route A.x.x.0 /24 C.x.x.250 
    ip route B.x.x.0 /24 C.x.x.250 

    While quickly testing I found the XS748T on 6.5.1.31 Web UI does not show static routes configured (and active - VLAN routing here) - re-adding is refused as the route does already exist, and updaing is possible by re-adding the static route and change e.g. the gateway or the metric and [Update] LaurentMa bradleyv whoever is in charge: 


    • ctmoore's avatar
      ctmoore
      Aspirant

      Well I added the static routes to try and troubleshoot, but I'm not sure that's what's needed. Now that it is Monday and I am back at work (with access to the private network), I notice the following:

       

      • I can't ping to the switch anymore from any of the networks
      • I can't reach the web UI admin anymore 
      • BUT, my testserver that's on its port 37 is happy as a clam. this test server has an A network address and it boots, gets PXE etc all just fine
      • ANOTHER testserver that I connected to another of its ports, with a C network IP address, does NOT get any connection ...

      Networks A, B, C are all on the same vlan 441, but C is nat'ed through a server on the A network. I intended for the switch to have a C network address in part for security.

       

      I suspect part of the issue might be arp? Because it seems like it lost the arp route, which suggests I need to add to the arp table, but I was unable to do so when I tried,  First, I wen tto Routing->ARP and I tried to add the NAT server on its own A subnet IP address, and got told "ARP IP must be from a directly connected network.."

       

      So I tried again, this time checking the static box and this time it told me "ARP IP must be from a directly connected network. Might be missing parameters (data Tblchk) in page."  Now, I was only given three possible bits of info to enter: the checkbox for static or not, a text box for the IP Address (which I filled) and a text box for the MAC Address (which I filled) so that part about the "dataTblchk" doesn't help.

       

      I've managed a number of switches before, but this one is killing me. I don't want to factory reset and start over, I think I'll just wind up right here again, so I need to figure out why it's so unreachable.

      • ctmoore's avatar
        ctmoore
        Aspirant

        OK, I removed all settings from the switch and started over. I left VLANs strictly alone (the uplink basically only provides one VLAN tag anyway). I'm trying to figure out a reachability/router issue. I think this is the core problem I've been having. Everything I describe is on one VLAN, so we can dismiss that for the moment.  So let's SIMPLIFY what I've got here (maybe I should do another post? :-/ )

         

        There are two networks involved, let's call them A and C. A is our public network space and interfaces out to the internet at large. C is our private network space, where we typically put our switches, CAS, PDU, idrac, IPMI and other network infrastructure.  We have an ubuntu server running 14.04 that is our NAT to the C network.  So it's eth0:0 IP is a A.x.x.3 and its eth0:1 IP address is C.x.x.250. 

         

        The netgear itself gets a static IP address in the C network (C.x.x.102) but it will be providing connectivity to servers that are on either A or C subnets. At present I have one of each connected to the switch (and they're doing fine, actually).

         

        What I am having trouble with is getting the switch to consistently connect with servers (other than the NAT) on the A network.  

         

        Looking at the User Manual (yes, I have been all over this thing), http://www.downloads.netgear.com/files/GDC/XS728T/XS728T_XS748T_UM_EN.pdf to be exact, on page 173, I can see that I need to set the routing as follows:

         

        Network Address: A.x.x.0
        Subnet Mask: 255.255.255.0
        Next Hop IP Address: C.x.x.102
        Preference: 1

         

        (ie the next hop is the IP address of the switch). But the error message is "Gateway cannot be one of the addresses configured on this device."

         

        I do have routing enabled (that's the default) under Routing/IP/IP configuration.

         

         

         

         

         

         

        Here's the relevant portion of the manual I'm looking at:

         

         

        Thoughts? The connection works intermittently (as if various arp tables are briefly in alignment until something times out, but I can't consistently get them to talk.  Then when I did get a connection (see below), I went over to do a traceroute on the switch right

        after the traceroute from the A server below. Then immediately the connection was lost. You can see the timestamps before and after on the 'date' commands...it's within a minute :-/  I can consistently ping the NAT and I can consistently ping C subnet servers on any of our switches and I can consistently ping A servers that are connected to THIS switch.  So it's a routing problem. But I can't add the route I want!  I've tried various other things, like listing the A network IP address of the NAT server (that error message response says "Only a directly connected router can be defined as the gateway" -- and that's NAT's C.x.x.250 address).

         

        root@ctrl:~# ping sw-b11
        PING sw-b11.private.example.com (C.x.x.102) 56(84) bytes of data.
        64 bytes from sw-b11.private.example.com (C.x.x.102): icmp_seq=1 ttl=63 time=1.05 ms
        64 bytes from sw-b11.private.example.com (C.x.x.102): icmp_seq=2 ttl=63 time=1.05 ms
        64 bytes from sw-b11.private.example.com (C.x.x.102): icmp_seq=3 ttl=63 time=1.09 ms
        ^C
        --- sw-b11.private.example.com ping statistics ---
        3 packets transmitted, 3 received, 0% packet loss, time 2001ms
        rtt min/avg/max/mdev = 1.051/1.068/1.099/0.043 ms
        root@ctrl:~# arp | grep b11
        sw-b11.private.example.com   ether   xx:xx:xx:xx:xx:xx   C                     eth0
        root@ctrl:~# date
        Tue Oct 30 09:08:00 PDT 2018
        root@ctrl:~# traceroute sw-b11
        traceroute to sw-b11 (C.x.x.102), 30 hops max, 60 byte packets
         1  sw-b11.private.example.com (C.x.x.102)  4.034 ms  4.127 ms  4.247 ms
        root@ctrl:~# ping sw-b11
        PING sw-b11.private.example.com (C.x.x.102) 56(84) bytes of data.
        From ctrl.public.example.com (A.x.x.8) icmp_seq=1 Destination Host Unreachable
        From ctrl.public.example.com (A.x.x.8) icmp_seq=2 Destination Host Unreachable
        From ctrl.example.com (A.x.x.8) icmp_seq=3 Destination Host Unreachable
        ^C
        --- sw-b11.private.example.com ping statistics ---
        5 packets transmitted, 0 received, +3 errors, 100% packet loss, time 4022ms
        pipe 3
        root@ctrl:~# arp | grep b11
        sw-b11.private.example.com           (incomplete)                              eth0
        root@ctrl:~# date
        Tue Oct 30 09:09:22 PDT 2018
        root@ctrl:~# 

         

         

NETGEAR Academy

Boost your skills with the Netgear Academy - Get trained, certified and stay ahead with the latest Netgear technology! 

Join Us!

ProSupport for Business

Comprehensive support plans for maximum network uptime and business peace of mind.

 

Learn More